exagear安装包apk是一款手机游戏模拟器软件,可根据此应用开展到非常方便的游戏中进行模拟模拟体验,能感觉到同一款游戏的体验,获取对游戏精益求精的体验,创造出经典游戏内容,极致操控,按顾客实际操作方法应用,得到舒适的游戏。
1、本软件还能运行许多电脑游戏,体验一些经典的PC游戏,陪您玩游戏没有任何限制。
2.、还能安装ET、ED、键盘灯,所有虚实操作都会让您感到现实,陪您玩游戏轻柔松散。
3、手机软件有许多内嵌的数据,可以让您感受到手机的乐趣,智能帮您安装在手机上。
4、主要是陪您玩包含数据的终端设备游戏,以体验终端游戏的乐趣,可玩跨平台游戏。
5、在这里导入非常轻柔,当引导获得成功后,你就能立刻在手机上愉快地播放视频。
温馨提示:芒果味的怪咖小编亲测,附上真机测试视频,用户可以放心下载安装使用!

经典游戏移植:将PC上的经典游戏移植到移动设备,重温旧时光。
流畅运行:经过优化,支持多款经典游戏流畅运行。
虚拟键盘:软件会自带键盘,让你在游戏控制方面更便捷。

1、打开exagear模拟器,等待加载完毕进入以后,点击左上角的【三】,然后点击环境管理。

2、紧接着点击左上角的【+】号新建一个环境,然后点击右侧的【...】。

3、我们根据自己手机的实际情况选择环境的参数。

4、我们点击启动,就能进入刚才搭建好的环境。(不过里面没有游戏)

5、退出exagear模拟器,我们回到文件管理,创建一个exagear名字的文件夹。

6、最后将想要添加的游戏安装包移动到exagear文件中,打开exagear模拟器就能找到对应的游戏。

7、点击运行就能开始安装游戏。
下载数据包:自行找到并下载想玩的游戏的obb数据包。
安装模拟器:解压并安装模拟器到你的安卓设备上。
导入游戏:将游戏数据包导入到模拟器的文件夹中,开始游戏。

1、在本站下载exagear模拟器apk安装包和本站提供的bass.so文件压缩包。

2、解压edfix23数据包

3、把bass.so文件复制或者移动到手机根目录。
根目录位置:储存管理→手机储存→bass.so(不要任何文件夹)

4、安装exagear模拟器并打开

5、看到此提示后退出模拟器

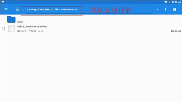
6、把数据包main.31.com.eltechs.ed.obb移动或者复制到 Android→obb→com.eltechs.ed文件夹。
注意:是 com.eltechs.ed文件夹

注意:
普通版obb数据包名字是:main.30.com.eltechs.ed.obb

7、打开模拟器(解压时不要点击屏幕,误点的话点击空白地方就行)

8、启动后点击左上角三横(桌面两字左边)

9、点击环境管理

10、如果玩3d游戏就点击右上角+号添加一个环境(如果玩mugen或者2d游戏可无视这步)

11、选择一个环境管理点击左边的三点选择设置

12、设置好游戏对应的分辨率和颜色(设置好后按左上角←退出)

13、点击设置好的环境右边三点选择启动

14、第一次启动会显示这个(不用管)

15、把游戏放到ExaGear文件夹里(游戏记得解压)
ps:如果没有ExaGear文件夹就自己创建一个
如果游戏不显示把ExaGear文件夹全部大写改成EXAGEAR,如果是其它版本模拟器也可以试试把游戏放Download文件夹。

16、模拟器里进入D盘找到游戏(如游戏是模拟器打开后才放进去,那就随便进入一个文件夹后退回d盘就会显示该游戏)。

17、找到游戏的开始exe文件进入游戏(可以愉快玩耍了)。

多平台游戏:可以在手机上玩到掌机、PS、电脑等多种平台的游戏。
键盘功能:具有键盘功能,突破了触屏操作的限制。
免费无广告:exagear数据包obb完全免费,且无广告、无病毒。
拟器启动后出现一个模拟器的说明窗口(有可能是英文)
这是没放游戏导致的,ED版模拟器游戏放到 内置存储/Download文件夹,其他版本模拟器游戏放到 内置存储/ExaGear文件夹,zip 7z或者rar格式的游戏需要解压,建议用解压软件Zarchiver来解压,游戏目录里必须有后缀是exe的文件模拟器才能检测到,名字带setup的exe文件模拟器会自动忽略。
报错类似Failed to start the environment emulationservice...
这个报错一般是因为模拟器版本太低,安卓8以上请用ES ET CRV5 3.1.9以上或者ED2.0.6以上版本模拟器。
还有一种情况是因为模拟器不兼容x86架构的cpu(因特尔的cpu),因特尔cpu的安卓手机和平板现在很少,所以一般都是第一种情况,还有模拟器也不能在电脑上的安卓模拟器里运行
声音爆音或者卡顿
这个一般是因为dsound.dll声音驱动问题,ED版可以用ED工具箱里工具箱标签里的声音驱动切换解决部分问题
基于3.5.0版本修改的ET或者CRV5声音爆音(之前版本没有)是因为新版模拟器对自己专属的dsound.dll做了专属优化,导致不太兼容ET和CRV5版dsound.dll,模拟器原版的dsound.dll(下载)有兼容问题,所以修改版模拟器基本都替换了这个文件。解决办法:对于没有兼容问题的游戏,下载原版dsound.dll文件放到游戏启动文件的文件夹,此方法只对单一游戏有效(也就是只对dsound.dll所在文件夹的游戏有效)
数据包位置不正确:
确保您的 .obb 数据包放置在正确的文件夹内。例如,如果模拟器的包名为 com.eltechs.et,则数据包应位于 /sdcard/Android/obb/com.eltechs.et/。
obb 文件未正确命名:
数据包的文件名需要遵循特定的命名规则,通常是 main..obb 或.obb,其中是模拟器的包名。
权限问题:
检查 Exagear 模拟器是否有足够的权限访问存储位置。有时,存储权限被禁用可能导致应用无法读取数据包。
数据包损坏:
确认您的 .obb 文件没有损坏。如果从网络下载,可能需要重新下载以确保文件完整性。
模拟器版本兼容性:
使用的 Exagear 版本可能与数据包不兼容。检查是否有更新的模拟器版本可用,或者确认数据包是否适用于当前模拟器版本。
安装路径问题:
部分用户报告需将游戏或应用安装在特定目录下,确保遵循了特定版本的安装要求。
1、还会根据键盘灯等专用工具为每个人设置合适的专用工具,入门玩游戏是超随意的。
2、能在手机上操作电脑游戏,体会到手机上的全部详细数据信息,也能很好地进行此管理。
3、适用于你可以根据手机模拟器基于手机游戏体验到电脑的经典游戏,一切操作方法都方便快捷。
4、急忙来安装无繁杂的实际操作,使您的应用体验更加简单方便,有详细的安装方法。
1、手机还包含了许多嵌入游戏数据信息,也能让你轻松地玩电脑游戏。
2、除可按此处设定动作实施的用途外,还能让您自行启动电脑键盘的设定。
3、还有其他功能的方式给您推荐,还会使您来查询信息,给您一个操作流程。
exagear一个完全免费且有用的应用程序,它可以帮助您更改和自定义任何应用程序的图标和名称,非常个性化的一款优质手机软件,在这里功能强大,最主要的是操作起来也是非常的便捷,内置了许多精选的个性化图标包。
魔玩助手手机版
生活服务 / 50.58M 2026-04-03更新蜜蜂AI口语
办公学习 / 48.15M 2026-04-03更新steamchat手机版
聊天交友 / 90.29M 2026-04-02更新漫蛙Manwa3
新闻阅读 / 28.44M 2026-04-02更新怦怦ai聊天
聊天交友 / 14.70M 2026-04-01更新比例准心助手
生活服务 / 31.48M 2026-04-01更新核桃云手机
系统工具 / 198.04M 2026-04-01更新屏幕翻译助手
生活服务 / 46.29M 2026-04-01更新
千娇
摄影摄像 / 95.74M 2026-04-17更新
黄油相机免费版
摄影摄像 / 132.33M 2026-04-17更新threema中文版
聊天交友 / 43.41M 2026-04-17更新
皮皮喵漫画正版
新闻阅读 / 36.90M 2026-04-17更新
人人视频手机版
视频播放 / 131.73M 2026-04-17更新
达芬奇
摄影摄像 / 152.14M 2026-04-17更新SleepTown睡眠小镇
生活服务 / 66.53M 2026-04-17更新IMDb影视
视频播放 / 70.65M 2026-04-17更新